30% потенциальных клиентов покидают сайт, если не получают ответ на вопрос в течение 10 секунд. Специалист технической поддержки работает в режиме многозадачности, поэтому вряд ли ответит настолько оперативно. Даже если в его распоряжении база ответов на все случаи жизни, сотрудник потратит больше 10 секунд на чтение вопроса, его осмысление и поиск релевантного ответа.
![]()
Не потерять треть клиентов помогут чат-боты. Они отвечают на типовые запросы за пару секунд, а еще работают круглосуточно без выходных и перерывов на обед. Разбираемся, как выбрать конструктор чат-ботов, который закроет все потребности вашего бизнеса.
Что такое конструктор для создания чат-ботов и зачем он нужен бизнесу
Конструктор чат-ботов — инструмент автоматизации для мгновенной помощи клиенту. В нем вы пропишете сценарии общения, которые закроют обращения в службу поддержки без участия человека. В конструкторах можно создать как простых кнопочных ботов, так и «умных» со встроенным искусственным интеллектом.
![]()
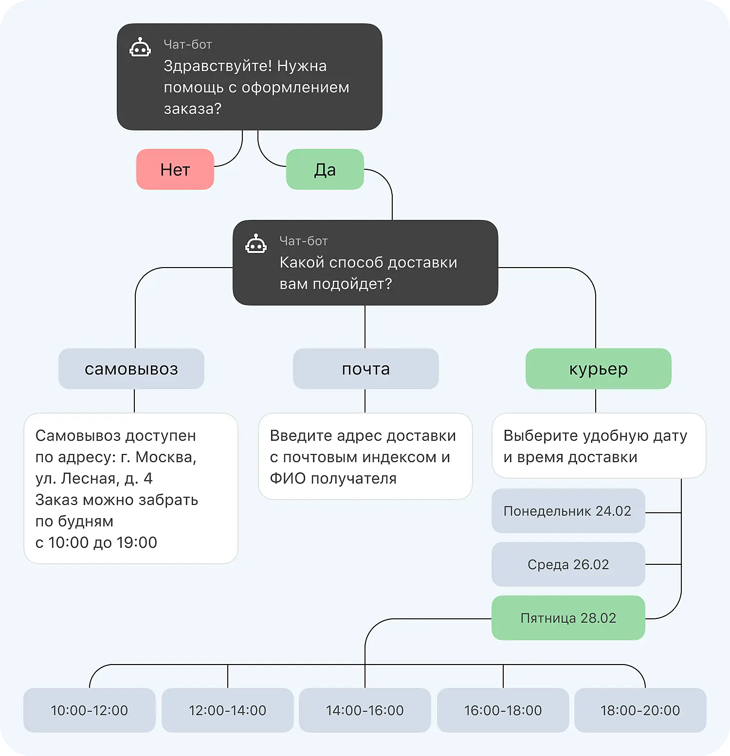
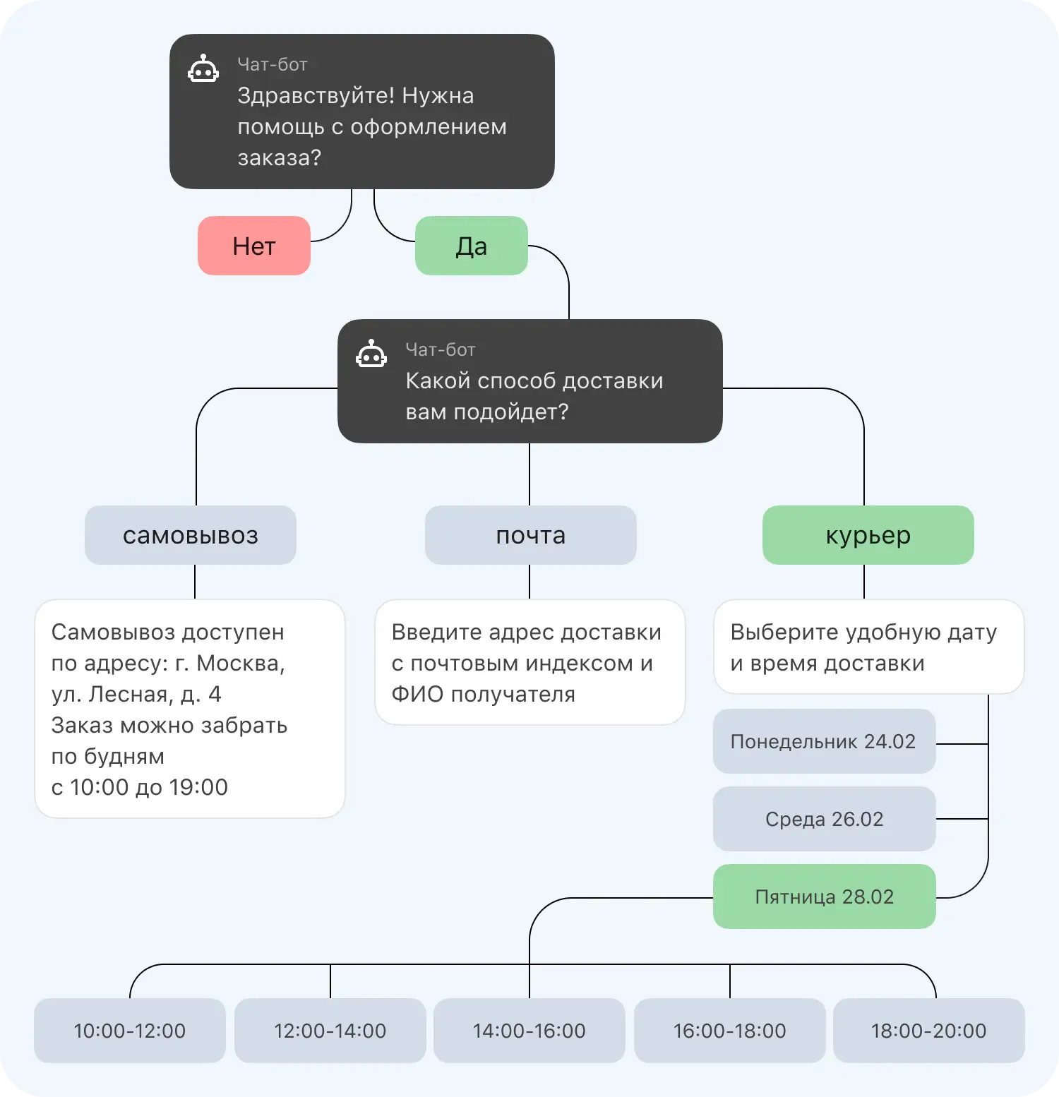
Кнопочный чат-бот способен общаться с клиентами только в рамках заданного скрипта. Он предлагает клиенту выбрать одну из кнопок, где прописаны возможные ответы. Виртуальный помощник сможет помочь только в тех ситуациях, для которых есть скрипт. Для более сложных обращений потребуется помощь оператора.
![]()
ИИ-боты более продвинутые: понимают естественную речь и даже могут предложить подходящие варианты ответов. С таким чат-ботом оператору приходится подключаться к диалогу крайне редко, потому что большинство обращений искусственный интеллект берет на себя.
![]()
Какие задачи бизнеса помогают решать чат-боты
Перечислим некоторые задачи бизнеса, с решением которых помогают чат-боты:
Автоматизация рутинных задач. Виртуальный ассистент может отвечать на частые вопросы и сопровождать клиента до, во время и даже после продажи. В таком случае сотрудник службы поддержки сосредоточится на единичных обращениях, где шаблонный ответ не поможет.
![]()
Увеличение конверсии продаж. С помощью готовых сценариев клиент получает необходимую информацию, чтобы совершить покупку. Он может уточнить условия доставки, наличие нужного товара или график работы специалиста в любое время. Таким образом бизнес справится с круглосуточным потоком запросов.
Персонализация предложений. Интеграция чат-бота с CRM-системой персонализирует общение на основе собранных данных. Например, чат-бот может автоматически поздравить с днем рождения и предложить промокод на скидку.
Омниканальная коммуникация. Большинство чат-ботов можно встроить как в чат на сайте компании, так и в соцсети или мессенджеры. Таким образом если клиент совершил заказ на сайте, он сможет уточнить его детали в сообщениях в Telegram с помощью чат-бота.
С чего начать создание чат-бота в конструкторе
Для начала определите, каких целей вы хотите достичь с использованием виртуального помощника. Не обязательно ограничиваться только одной целью. Один и тот же бот может одновременно информировать клиента, собирать данные в CRM и помогать на разных этапах воронки продаж.
Соотнесите намеченные цели с портретом вашей целевой аудитории. Подумайте, какой из ее сегментов скорее всего будет пользоваться чат-ботом, а для кого этот формат общения не будет популярным. Также по предпочтениям целевой аудитории определите, на каких платформах важно внедрить бота. Это может быть сайт, мессенджеры и социальные сети.
Исходя изнамеченных целей проанализируйте, какие ситуации в общении с клиентами наиболее популярны. Разбейте их на 2 категории: те, которые можно автоматизировать, и те, что требуют ответа человека. При создании чат-бота нужно будет прописать сценарии для обеих категорий.
Возможно, вы уже написали шаблоны ответов на частые вопросы клиентов. В таком случае, они станут основой для реплик бота. Если такой базы нет, рекомендуем проанализировать историю общения с клиентами за последний месяц. Оттуда можно сохранить удачные ответы, чтобы потом включить их в текстовый сценарий.
После предварительной подготовки можно приступить к выбору платформы, на которой будет собран бот. Ниже разобрали функционал топ конструкторов чат-ботов, чтобы вы могли выбрать подходящий.
SaluteBot
SaluteBot — конструктор чат-ботов, который в 2024 году стал победителем премии TAdviser IT Prize в номинации «Продукт года с ИИ». С его помощью можно оптимизировать процесс продаж, записи на услуги и снизить количество обращений в службу поддержки.
Чат-бота, созданного в конструкторе SaluteBot, можно добавить сразу в несколько соцсетей:
| ВК | TG | Viber | Gmail | Сайт | Авито | Одноклассники | ||
|---|---|---|---|---|---|---|---|---|
| ✓ | ✓ | ✓ | ✓ | ✓ | ✓ | ✓ |
В конструкторе чат-ботов SaluteBot доступна интеграция с нейросетью GigaChat. Она может помочь сгенерировать самый лучший ответ на основании истории общения с клиентом. Генеративная модель также может проанализировать текст обращения и присвоить ему категорию. Так оператор будет получать уже классифицированный вопрос, и ему будет проще дать ответ.
Также с помощью SaluteBot можно:
- Сделать бота из готового шаблона
- Заказать конструирование готового виртуального помощника под потребности бизнеса
- Интегрировать чат-бота со внешними сервисами, включая CRM
В SaluteBot есть бесплатный тариф, в котором чат-бот сможет обрабатывать вопросы не более чем от 50 пользователей в месяц и делать не более 5 запросов в нейросеть. Платные тарифы с расширенным функционалом начинаются от 990₽ в месяц с ограничением в 1500 пользователей в месяц.
Интеграция SaluteBot с сервисами Jivo
Чтобы начать работу с SaluteBot, нужно подключить любой тариф в Jivo. Jivo — многофункциональная платформа для связи с клиентами. Помимо чат-ботов, сервис предлагает расширенные возможности для общения операторов с пользователями в соцсетях, на сайте и по телефону. Все каналы связи собраны в одном приложении с интуитивно понятным интерфейсом.
Благодаря возможностям Jivo чат-бот можно интегрировать на сайт, в соцсети и в популярное приложение с картами 2ГИС. Таким образом пользователи карт смогут связаться с вами по кнопке в карточке организации. Клиенту гарантирован быстрый ответ виртуального помощника, а бизнесу - дополнительный источник трафика.
![]()
Внутри Jivo клиенты сегментируются по местоположению, странице просмотра, источнику перехода и другим параметрам. С их помощью вы сможете впоследствии настраивать персонализированные предложения, основанные на этих данных.
Еще на платформе есть встроенная CRM-система. В ней можно вести клиента от первого сообщения в чат-боте до покупки. А еще она позволяет настроить несколько воронок продаж для разных задач бизнеса.
Salebot
Salebot — конструктор чат-ботов и многофункциональная платформа, на которой можно сделать собственную CRM-систему, проводить трансляции и автовебинары, сконструировать подписную страницу сайта.
Конструктор Salebot позволяет создать одного бота, которого можно интегрировать во все нужные соцсети и мессенджеры. В таблице ниже отмечено, какие платформы поддерживает Salebot.
| ВК | TG | Viber | Gmail | Сайт | Авито | Одноклассники | ||
|---|---|---|---|---|---|---|---|---|
| ✓ | ✓ | ✓ | ✓ | ✓ | ✓ |
Платформа позволяет собрать бота в конструкторе или воспользоваться одним из шаблонов для быстрого старта. Сейчас доступны готовые скрипты для записи в группу, реферальной системы и геймификации в чатах.
Преимущества создания чат-бота в Salebot:
- Для создания бота не нужно уметь писать код
- Быстрый запуск за счет широкой функциональности платформы
- Масштабируемость под меняющиеся задачи бизнеса
- Встроенные системы анализа и мониторинга ботов
Протестировать чат-бота от Salebot можно бесплатно с ограничением в 50 сообщений в сутки. Полный функционал конструктора ботов без ограничений по числу сообщений доступен за 1990 рублей в месяц. А на более продвинутом тарифе за 2990 в месяц возможна интеграция со специфическими сервисами для инфобизнеса (Bizon365, Getcourse, Prodamus и другими).
LeadConverter
LeadConverter — конструктор чат-ботов, создатели которого обещают, что собрать бота в их конструкторе можно всего за 15 минут. Помимо чат-ботов функционал платформы включает создание лендингов, почтовые рассылки, прием оплат и другие модули.
Чат-бота, созданного в LeadConverter, можно интегрировать в три основные соцсети:
| ВК | TG | Viber | Gmail | Сайт | Авито | Одноклассники | ||
|---|---|---|---|---|---|---|---|---|
| ✓ | ✓ | ✓ |
Виртуальный помощник отвечает на часто задаваемые вопросы, делает рассылки и собирает основные данные о пользователях (email, телефон, адрес и другие). Еще бот может автоматически собрать базу пользователей, которые не дошли до нужного этапа воронки продаж, для запуска персонализированной рекламы.
Дополнительно к базовому функционалу LeadConverter предлагает:
- Бесплатную доработку сервиса, если отсутствует необходимый для бизнеса функционал
- Поддержку от программистов компании на всех этапах работы
- Подробную аналитику пользовательского поведения для доработки и улучшения чат-бота
- Гибкую структуру конструктора для персонализации
Бесплатно создать бота в LeadConverter можно с лимитом в 50 сообщений в день. Сделать это можно даже не привязывая к аккаунту карту. Если захотите перейти на платный тариф, то его можно собрать под себя: выбрать нужное количество сообщений в день (от 50 до бесконечности) и e-mail писем в месяц (от 25 до 5.000.000). Дополнительно можно регулировать нужное количество подписчиков в боте (от 1000 до бесконечности), что также будет влиять на конечную стоимость.
Chatforma
Chatforma — конструктор чат-ботов, который нацелен на решение двух ключевых задач бизнеса: снижение стоимости привлечение новых клиентов и повышение эффективности удержания текущих.
В Chatforma можно создать чат-бота для трех соцсетей:
| ВК | TG | Viber | Gmail | Сайт | Авито | Одноклассники | ||
|---|---|---|---|---|---|---|---|---|
| ✓ | ✓ | ✓ |
Виртуальный помощник соберет данные о пользователях, сделает рассылку на базу любого размера и сегментирует клиентскую базу. В бота также можно добавить ИИ-теги. Они обучают бота понимать особенности языка клиентов. Например, если в сообщении клиента будет слово «контакты», в ответном сообщении будет информация про адрес, время работы и телефон компании.
Если вы не хотите создавать структуру чат-бота самостоятельно, можно обратиться на маркетплейс от Chatforma: заполнить бриф с информацией о боте, которого хотите получить, чтобы платформа подобрала подходящего подрядчика. В результате для вас разработают виртуального помощника, который будет решать индивидуальные задачи вашего бизнеса.
Для знакомства с возможностями конструктора чат-ботов Chatforma подойдет бесплатный тариф. На нем можно создать 4 ботов (до 300 пользователей в одном) и тестировать в течение 15 дней. Далее придется перейти на платный тариф от 2000 рублей за 1 бота.
Aimylogic
В конструкторе ботов Aimylogic можно создавать как классических чат-ботов, так и продвинутых с внедрением искусственного интеллекта. Также на платформе можно настроить умные звонки с функцией распознавания речи клиентов.
Бота, сконструированного в Aimylogic, можно внедрить в 19 каналов, включая основные соцсети и бизнес-решения. В таблице отметили самые популярные из них:
| ВК | TG | Viber | Gmail | Сайт | Авито | Одноклассники | ||
|---|---|---|---|---|---|---|---|---|
| ✓ | ✓ | ✓ | ✓ | ✓ | ✓ |
Основное преимущество виртуального бота от Aimylogic — встроенный искусственный интеллект, благодаря которому чат-бот не только выдает ответы по заранее прописанному сценарию, но и понимает контекст обращения и естественный язык пользователя. Также чат-бот с искусственным интеллектом может лучше понять, чего хочет пользователь. Поэтому он может решить больше проблем без привлечения оператора по сравнению с кнопочным чат-ботом.
Дополнительно в конструкторе ботов Aimylogic возможно:
- Сделать бота на нескольких языках: русском, казахском, английском, испанском, португальском
- Пройти уроки по разработке чат-бота
- Воспользоваться готовым решением из шаблонов
- Заказать создание виртуального помощника для вашего бизнеса у партнеров сервиса
На бесплатном тарифе в Aimylogic можно сконструировать бота с ограничением в 25 пользователей в сутки. Если клиентов больше, то вам подойдут платные тарифы: они начинаются от 990 рублей в месяц за 100 пользователей. На всех тарифах, включая бесплатный, доступна аналитика и интеграция во все 19 каналов.
Интеграция Jivo и SaluteBot — расширенные возможности для бизнеса
Чат-бот позволяет быть на связи с клиентами 24/7 и разгружает службу поддержки. А вместе с технологиями Jivo бот превращается в полноценный инструмент оптимизации воронки продаж и других бизнес-процессов. Рассмотрим, какие инструменты станут полезными дополнениями виртуальному помощнику от SaluteBot.
Всплывающий чат на сайте. Чтобы чат-бот помог клиенту совершить целевое действие, нужно как-то начать диалог. Активные приглашения во всплывающем окне побуждают к общению и удерживают пользователя на сайте. Диалоговое окно работает во всех десктопных и мобильных браузерах и спроектировано с учетом особенностей iOS и Android.
![]()
Сбор клиентской базы. Контактная форма работает как во всплывающем окне на сайте, так и в социальных сетях. Она систематизирует сбор контактов, чтобы в дальнейшем запускать рассылки и промо-акции на нужную аудиторию.
![]()
Что еще почитать по теме: Как генерировать лиды даже ночью с помощью формы контактов.
Анализ конверсии. В Jivo можно настроить интеграцию с Яндекс Метрикой. С ее помощью можно отслеживать активность клиентов, анализировать воронку продаж и улучшать клиентский сервис.
![]()
Протестировать возможности Jivo и SaluteBot для вашего бизнеса можно бесплатно в течение 14 дней. В профессиональной версии доступен конструктор бота, чат на сайт, сбор контактной информации, форма обратной связи и другие возможности.
Собрали лучшие конструкторы чат-ботов в сравнительную таблицу
![]()

